Uploaded image for project: 'MariaDB Server'
  1. MariaDB Server
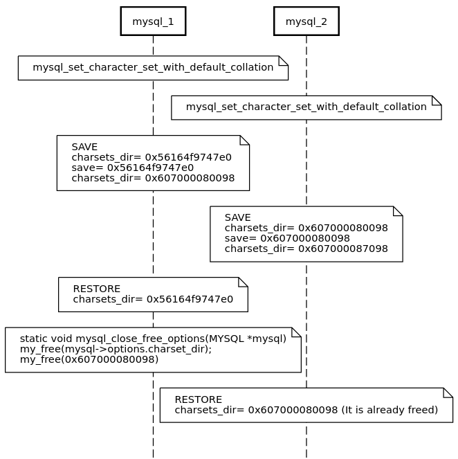
  2. MDEV-19415

multi_source.mdev-9544 , multi_source.info_logs failed in buildbot with AddressSanitizer: heap-use-after-free in strend / get_one_variable

    XMLWordPrintable

Details

    Description

      http://buildbot.askmonty.org/buildbot/builders/kvm-asan/builds/662

      10.2 1e9c2b23

      ==16830==ERROR: AddressSanitizer: heap-use-after-free on address 0x610000077cb0 at pc 0x558f088eb90e bp 0x7fe6d52bd640 sp 0x7fe6d52bd630
      READ of size 1 at 0x610000077cb0 thread T28
          #0 0x558f088eb90d in strend /home/buildbot/buildbot/build/mariadb-10.2.24/strings/strend.c:45
          #1 0x558f073abacb in get_one_variable(THD*, st_mysql_show_var const*, enum_var_type, enum_mysql_show_type, system_status_var*, charset_info_st const**, char*, unsigned long*) /home/buildbot/buildbot/build/mariadb-10.2.24/sql/sql_show.cc:3430
          #2 0x558f073ac937 in show_status_array /home/buildbot/buildbot/build/mariadb-10.2.24/sql/sql_show.cc:3573
          #3 0x558f073da7f0 in fill_variables(THD*, TABLE_LIST*, Item*) /home/buildbot/buildbot/build/mariadb-10.2.24/sql/sql_show.cc:7496
          #4 0x558f073e276b in get_schema_tables_result(JOIN*, enum_schema_table_state) /home/buildbot/buildbot/build/mariadb-10.2.24/sql/sql_show.cc:8425
          #5 0x558f072e4e38 in JOIN::exec_inner() /home/buildbot/buildbot/build/mariadb-10.2.24/sql/sql_select.cc:3587
          #6 0x558f072e316b in JOIN::exec() /home/buildbot/buildbot/build/mariadb-10.2.24/sql/sql_select.cc:3418
          #7 0x558f072e64b8 in mysql_select(THD*, TABLE_LIST*, unsigned int, List<Item>&, Item*, unsigned int, st_order*, st_order*, Item*, st_order*, unsigned long long, select_result*, st_select_lex_unit*, st_select_lex*) /home/buildbot/buildbot/build/mariadb-10.2.24/sql/sql_select.cc:3818
          #8 0x558f072c5c7e in handle_select(THD*, LEX*, select_result*, unsigned long) /home/buildbot/buildbot/build/mariadb-10.2.24/sql/sql_select.cc:376
          #9 0x558f0724d5ee in execute_sqlcom_select /home/buildbot/buildbot/build/mariadb-10.2.24/sql/sql_parse.cc:6479
          #10 0x558f0723aab4 in mysql_execute_command(THD*) /home/buildbot/buildbot/build/mariadb-10.2.24/sql/sql_parse.cc:3537
          #11 0x558f07b98bc5 in sp_instr_stmt::exec_core(THD*, unsigned int*) /home/buildbot/buildbot/build/mariadb-10.2.24/sql/sp_head.cc:3246
          #12 0x558f07b97848 in sp_lex_keeper::reset_lex_and_exec_core(THD*, unsigned int*, bool, sp_instr*) /home/buildbot/buildbot/build/mariadb-10.2.24/sql/sp_head.cc:3009
          #13 0x558f07b984a2 in sp_instr_stmt::execute(THD*, unsigned int*) /home/buildbot/buildbot/build/mariadb-10.2.24/sql/sp_head.cc:3162
          #14 0x558f07b8de43 in sp_head::execute(THD*, bool) /home/buildbot/buildbot/build/mariadb-10.2.24/sql/sp_head.cc:1327
          #15 0x558f07b91c9a in sp_head::execute_procedure(THD*, List<Item>*) /home/buildbot/buildbot/build/mariadb-10.2.24/sql/sp_head.cc:2116
          #16 0x558f07236f58 in do_execute_sp /home/buildbot/buildbot/build/mariadb-10.2.24/sql/sql_parse.cc:2956
          #17 0x558f07248a89 in mysql_execute_command(THD*) /home/buildbot/buildbot/build/mariadb-10.2.24/sql/sql_parse.cc:5827
          #18 0x558f07255d52 in mysql_parse(THD*, char*, unsigned int, Parser_state*, bool, bool) /home/buildbot/buildbot/build/mariadb-10.2.24/sql/sql_parse.cc:8013
          #19 0x558f07231407 in dispatch_command(enum_server_command, THD*, char*, unsigned int, bool, bool) /home/buildbot/buildbot/build/mariadb-10.2.24/sql/sql_parse.cc:1832
          #20 0x558f0722e586 in do_command(THD*) /home/buildbot/buildbot/build/mariadb-10.2.24/sql/sql_parse.cc:1386
          #21 0x558f07556367 in do_handle_one_connection(CONNECT*) /home/buildbot/buildbot/build/mariadb-10.2.24/sql/sql_connect.cc:1335
          #22 0x558f07555d6f in handle_one_connection /home/buildbot/buildbot/build/mariadb-10.2.24/sql/sql_connect.cc:1241
          #23 0x558f07d06a93 in pfs_spawn_thread /home/buildbot/buildbot/build/mariadb-10.2.24/storage/perfschema/pfs.cc:1862
          #24 0x7fe6eca366b9 in start_thread (/lib/x86_64-linux-gnu/libpthread.so.0+0x76b9)
          #25 0x7fe6ebecb82c in clone (/lib/x86_64-linux-gnu/libc.so.6+0x10682c)
       
      0x610000077cb0 is located 112 bytes inside of 188-byte region [0x610000077c40,0x610000077cfc)
      freed by thread T33 here:
          #0 0x7fe6ee2142ca in __interceptor_free (/usr/lib/x86_64-linux-gnu/libasan.so.2+0x982ca)
          #1 0x558f0882acdb in free_memory /home/buildbot/buildbot/build/mariadb-10.2.24/mysys/safemalloc.c:279
          #2 0x558f0882a365 in sf_free /home/buildbot/buildbot/build/mariadb-10.2.24/mysys/safemalloc.c:197
          #3 0x558f087faed8 in my_free /home/buildbot/buildbot/build/mariadb-10.2.24/mysys/my_malloc.c:218
          #4 0x558f07766fb5 in mysql_close_free_options /home/buildbot/buildbot/build/mariadb-10.2.24/sql-common/client.c:3828
          #5 0x558f07767afe in mysql_close /home/buildbot/buildbot/build/mariadb-10.2.24/sql-common/client.c:3991
          #6 0x558f070b67e4 in handle_slave_io /home/buildbot/buildbot/build/mariadb-10.2.24/sql/slave.cc:4651
          #7 0x558f07d06a93 in pfs_spawn_thread /home/buildbot/buildbot/build/mariadb-10.2.24/storage/perfschema/pfs.cc:1862
          #8 0x7fe6eca366b9 in start_thread (/lib/x86_64-linux-gnu/libpthread.so.0+0x76b9)
       
      previously allocated by thread T33 here:
          #0 0x7fe6ee214602 in malloc (/usr/lib/x86_64-linux-gnu/libasan.so.2+0x98602)
          #1 0x558f08829d36 in sf_malloc /home/buildbot/buildbot/build/mariadb-10.2.24/mysys/safemalloc.c:118
          #2 0x558f087fa63f in my_malloc /home/buildbot/buildbot/build/mariadb-10.2.24/mysys/my_malloc.c:101
          #3 0x558f087fb1a4 in my_strdup /home/buildbot/buildbot/build/mariadb-10.2.24/mysys/my_malloc.c:241
          #4 0x558f0776adbb in mysql_options /home/buildbot/buildbot/build/mariadb-10.2.24/sql-common/client.c:4337
          #5 0x558f070c214a in connect_to_master /home/buildbot/buildbot/build/mariadb-10.2.24/sql/slave.cc:6717
          #6 0x558f070c19a5 in safe_connect /home/buildbot/buildbot/build/mariadb-10.2.24/sql/slave.cc:6647
          #7 0x558f070b4ff4 in handle_slave_io /home/buildbot/buildbot/build/mariadb-10.2.24/sql/slave.cc:4336
          #8 0x558f07d06a93 in pfs_spawn_thread /home/buildbot/buildbot/build/mariadb-10.2.24/storage/perfschema/pfs.cc:1862
          #9 0x7fe6eca366b9 in start_thread (/lib/x86_64-linux-gnu/libpthread.so.0+0x76b9)
       
      Thread T28 created by T0 here:
          #0 0x7fe6ee1b2253 in pthread_create (/usr/lib/x86_64-linux-gnu/libasan.so.2+0x36253)
          #1 0x558f07d06e80 in spawn_thread_v1 /home/buildbot/buildbot/build/mariadb-10.2.24/storage/perfschema/pfs.cc:1912
          #2 0x558f0703d38e in inline_mysql_thread_create /home/buildbot/buildbot/build/mariadb-10.2.24/include/mysql/psi/mysql_thread.h:1239
          #3 0x558f07051995 in create_thread_to_handle_connection(CONNECT*) /home/buildbot/buildbot/build/mariadb-10.2.24/sql/mysqld.cc:6482
          #4 0x558f07052095 in create_new_thread /home/buildbot/buildbot/build/mariadb-10.2.24/sql/mysqld.cc:6552
          #5 0x558f070530d8 in handle_connections_sockets() /home/buildbot/buildbot/build/mariadb-10.2.24/sql/mysqld.cc:6827
          #6 0x558f07050ee0 in mysqld_main(int, char**) /home/buildbot/buildbot/build/mariadb-10.2.24/sql/mysqld.cc:6101
          #7 0x558f0703b79f in main /home/buildbot/buildbot/build/mariadb-10.2.24/sql/main.cc:25
          #8 0x7fe6ebde582f in __libc_start_main (/lib/x86_64-linux-gnu/libc.so.6+0x2082f)
       
      Thread T33 created by T28 here:
          #0 0x7fe6ee1b2253 in pthread_create (/usr/lib/x86_64-linux-gnu/libasan.so.2+0x36253)
          #1 0x558f07d06e80 in spawn_thread_v1 /home/buildbot/buildbot/build/mariadb-10.2.24/storage/perfschema/pfs.cc:1912
          #2 0x558f0709e39b in inline_mysql_thread_create /home/buildbot/buildbot/build/mariadb-10.2.24/include/mysql/psi/mysql_thread.h:1239
          #3 0x558f070a2de6 in start_slave_thread(unsigned int, void* (*)(void*), st_mysql_mutex*, st_mysql_mutex*, st_mysql_cond*, unsigned int volatile*, unsigned long volatile*, Master_info*) /home/buildbot/buildbot/build/mariadb-10.2.24/sql/slave.cc:931
          #4 0x558f070a36d8 in start_slave_threads(THD*, bool, bool, Master_info*, char const*, char const*, int) /home/buildbot/buildbot/build/mariadb-10.2.24/sql/slave.cc:1053
          #5 0x558f072bb561 in start_slave(THD*, Master_info*, bool) /home/buildbot/buildbot/build/mariadb-10.2.24/sql/sql_repl.cc:3117
          #6 0x558f075424a3 in Master_info_index::start_all_slaves(THD*) /home/buildbot/buildbot/build/mariadb-10.2.24/sql/rpl_mi.cc:1644
          #7 0x558f0723d71d in mysql_execute_command(THD*) /home/buildbot/buildbot/build/mariadb-10.2.24/sql/sql_parse.cc:4174
          #8 0x558f07255d52 in mysql_parse(THD*, char*, unsigned int, Parser_state*, bool, bool) /home/buildbot/buildbot/build/mariadb-10.2.24/sql/sql_parse.cc:8013
          #9 0x558f07231407 in dispatch_command(enum_server_command, THD*, char*, unsigned int, bool, bool) /home/buildbot/buildbot/build/mariadb-10.2.24/sql/sql_parse.cc:1832
          #10 0x558f0722e586 in do_command(THD*) /home/buildbot/buildbot/build/mariadb-10.2.24/sql/sql_parse.cc:1386
          #11 0x558f07556367 in do_handle_one_connection(CONNECT*) /home/buildbot/buildbot/build/mariadb-10.2.24/sql/sql_connect.cc:1335
          #12 0x558f07555d6f in handle_one_connection /home/buildbot/buildbot/build/mariadb-10.2.24/sql/sql_connect.cc:1241
          #13 0x558f07d06a93 in pfs_spawn_thread /home/buildbot/buildbot/build/mariadb-10.2.24/storage/perfschema/pfs.cc:1862
          #14 0x7fe6eca366b9 in start_thread (/lib/x86_64-linux-gnu/libpthread.so.0+0x76b9)
       
      SUMMARY: AddressSanitizer: heap-use-after-free /home/buildbot/buildbot/build/mariadb-10.2.24/strings/strend.c:45 strend
      Shadow bytes around the buggy address:
        0x0c2080006f40: fa fa fa fa fa fa fa fa fa fa fa fa fa fa fa fa
        0x0c2080006f50: fa fa fa fa fa fa fa fa fa fa fa fa fa fa fa fa
        0x0c2080006f60: fa fa fa fa fa fa fa fa fd fd fd fd fd fd fd fd
        0x0c2080006f70: fd fd fd fd fd fd fd fd fd fd fd fd fd fd fd fa
        0x0c2080006f80: fa fa fa fa fa fa fa fa fd fd fd fd fd fd fd fd
      =>0x0c2080006f90: fd fd fd fd fd fd[fd]fd fd fd fd fd fd fd fd fd
        0x0c2080006fa0: fa fa fa fa fa fa fa fa fd fd fd fd fd fd fd fd
        0x0c2080006fb0: fd fd fd fd fd fd fd fd fd fd fd fd fd fd fd fa
        0x0c2080006fc0: fa fa fa fa fa fa fa fa fd fd fd fd fd fd fd fd
        0x0c2080006fd0: fd fd fd fd fd fd fd fd fd fd fd fd fd fd fd fa
        0x0c2080006fe0: fa fa fa fa fa fa fa fa fd fd fd fd fd fd fd fd
      Shadow byte legend (one shadow byte represents 8 application bytes):
        Addressable:           00
        Partially addressable: 01 02 03 04 05 06 07 
        Heap left redzone:       fa
        Heap right redzone:      fb
        Freed heap region:       fd
        Stack left redzone:      f1
        Stack mid redzone:       f2
        Stack right redzone:     f3
        Stack partial redzone:   f4
        Stack after return:      f5
        Stack use after scope:   f8
        Global redzone:          f9
        Global init order:       f6
        Poisoned by user:        f7
        Container overflow:      fc
        Array cookie:            ac
        Intra object redzone:    bb
        ASan internal:           fe
      ==16830==ABORTING
      190327  9:40:07 [ERROR] mysqld got signal 6 ;
      This could be because you hit a bug. It is also possible that this binary
      or one of the libraries it was linked against is corrupt, improperly built,
      or misconfigured. This error can also be caused by malfunctioning hardware.
       
      To report this bug, see https://mariadb.com/kb/en/reporting-bugs
       
      We will try our best to scrape up some info that will hopefully help
      diagnose the problem, but since we have already crashed, 
      something is definitely wrong and this may fail.
       
      Server version: 10.2.24-MariaDB-debug-log
      key_buffer_size=1048576
      read_buffer_size=131072
      max_used_connections=1
      max_threads=153
      thread_count=8
      It is possible that mysqld could use up to 
      key_buffer_size + (read_buffer_size + sort_buffer_size)*max_threads = 63102 K  bytes of memory
      Hope that's ok; if not, decrease some variables in the equation.
       
      Thread pointer: 0x62a00008a270
      Attempting backtrace. You can use the following information to find out
      where mysqld died. If you see no messages after this, something went
      terribly wrong...
      stack_bottom = 0x7fe6d52c3c70 thread_stack 0x5b000
      /usr/lib/x86_64-linux-gnu/libasan.so.2(+0x4a077)[0x7fe6ee1c6077]
      /home/buildbot/buildbot/build/mariadb-10.2.24/sql/mysqld(my_print_stacktrace+0xab)[0x558f0880a61f]
      /home/buildbot/buildbot/build/mariadb-10.2.24/sql/mysqld(handle_fatal_signal+0x8da)[0x558f077fa7b8]
      /lib/x86_64-linux-gnu/libpthread.so.0(+0x11390)[0x7fe6eca40390]
      /lib/x86_64-linux-gnu/libc.so.6(gsignal+0x38)[0x7fe6ebdfa428]
      /lib/x86_64-linux-gnu/libc.so.6(abort+0x16a)[0x7fe6ebdfc02a]
      /usr/lib/x86_64-linux-gnu/libasan.so.2(+0xaddc9)[0x7fe6ee229dc9]
      /usr/lib/x86_64-linux-gnu/libasan.so.2(+0xa0769)[0x7fe6ee21c769]
      /usr/lib/x86_64-linux-gnu/libasan.so.2(+0xa55d2)[0x7fe6ee2215d2]
      /usr/lib/x86_64-linux-gnu/libasan.so.2(__asan_report_error+0x416)[0x7fe6ee21b6e6]
      /usr/lib/x86_64-linux-gnu/libasan.so.2(__asan_report_load1+0x33)[0x7fe6ee21cb13]
      strings/strend.c:45(strend)[0x558f088eb90e]
      sql/sql_show.cc:3430(get_one_variable(THD*, st_mysql_show_var const*, enum_var_type, enum_mysql_show_type, system_status_var*, charset_info_st const**, char*, unsigned long*))[0x558f073abacc]
      sql/sql_show.cc:3573(show_status_array(THD*, char const*, st_mysql_show_var*, enum_var_type, system_status_var*, char const*, TABLE*, bool, Item*))[0x558f073ac938]
      sql/sql_show.cc:7496(fill_variables(THD*, TABLE_LIST*, Item*))[0x558f073da7f1]
      sql/sql_show.cc:8425(get_schema_tables_result(JOIN*, enum_schema_table_state))[0x558f073e276c]
      sql/sql_select.cc:3586(JOIN::exec_inner())[0x558f072e4e39]
      sql/sql_select.cc:3419(JOIN::exec())[0x558f072e316c]
      sql/sql_select.cc:3820(mysql_select(THD*, TABLE_LIST*, unsigned int, List<Item>&, Item*, unsigned int, st_order*, st_order*, Item*, st_order*, unsigned long long, select_result*, st_select_lex_unit*, st_select_lex*))[0x558f072e64b9]
      sql/sql_select.cc:376(handle_select(THD*, LEX*, select_result*, unsigned long))[0x558f072c5c7f]
      sql/sql_parse.cc:6479(execute_sqlcom_select(THD*, TABLE_LIST*))[0x558f0724d5ef]
      sql/sql_parse.cc:3537(mysql_execute_command(THD*))[0x558f0723aab5]
      sql/sp_head.cc:3246(sp_instr_stmt::exec_core(THD*, unsigned int*))[0x558f07b98bc6]
      sql/sp_head.cc:3009(sp_lex_keeper::reset_lex_and_exec_core(THD*, unsigned int*, bool, sp_instr*))[0x558f07b97849]
      sql/sp_head.cc:3162(sp_instr_stmt::execute(THD*, unsigned int*))[0x558f07b984a3]
      sql/sp_head.cc:1327(sp_head::execute(THD*, bool))[0x558f07b8de44]
      sql/sp_head.cc:2116(sp_head::execute_procedure(THD*, List<Item>*))[0x558f07b91c9b]
      sql/sql_parse.cc:2956(do_execute_sp(THD*, sp_head*))[0x558f07236f59]
      sql/sql_parse.cc:5827(mysql_execute_command(THD*))[0x558f07248a8a]
      sql/sql_parse.cc:8013(mysql_parse(THD*, char*, unsigned int, Parser_state*, bool, bool))[0x558f07255d53]
      sql/sql_parse.cc:1834(dispatch_command(enum_server_command, THD*, char*, unsigned int, bool, bool))[0x558f07231408]
      sql/sql_parse.cc:1386(do_command(THD*))[0x558f0722e587]
      sql/sql_connect.cc:1335(do_handle_one_connection(CONNECT*))[0x558f07556368]
      sql/sql_connect.cc:1242(handle_one_connection)[0x558f07555d70]
      perfschema/pfs.cc:1864(pfs_spawn_thread)[0x558f07d06a94]
      /lib/x86_64-linux-gnu/libpthread.so.0(+0x76ba)[0x7fe6eca366ba]
      /lib/x86_64-linux-gnu/libc.so.6(clone+0x6d)[0x7fe6ebecb82d]
       
      Trying to get some variables.
      Some pointers may be invalid and cause the dump to abort.
      Query (0x62500027b188): SELECT * FROM INFORMATION_SCHEMA.GLOBAL_VARIABLES     WHERE variable_name NOT IN ('timestamp', 'innodb_file_format_max')      AND variable_name not like "Last_IO_Err*"      AND variable_name != 'INNODB_IBUF_MAX_SIZE'      AND variable_name != 'INNODB_USE_NATIVE_AIO'      AND variable_name != 'INNODB_BUFFER_POOL_LOAD_AT_STARTUP'      AND variable_name not like 'GTID%POS'      AND variable_name != 'GTID_BINLOG_STATE'    ORDER BY variable_name
      Connection ID (thread ID): 18
      Status: NOT_KILLED
      

      Attachments

        Issue Links

          Activity

            People

              knielsen Kristian Nielsen
              elenst Elena Stepanova
              Votes:
              0 Vote for this issue
              Watchers:
              8 Start watching this issue

              Dates

                Created:
                Updated:
                Resolved:

                Git Integration

                  Error rendering 'com.xiplink.jira.git.jira_git_plugin:git-issue-webpanel'. Please contact your Jira administrators.